How to Add a Maintenance Job/Work Order

Eddie
Eddie
  • Updated

This article provides a step-by-step guide on how to create and manage a Maintenance Job (Work Order) in Homhero. It covers how to assign jobs to team members or contractors, add job details, set due dates, and track progress — all from within the Maintenance module. 

There are three main options for assigning maintenance jobs:

  1. To a Staff member or Handyman
  2. Directly to a Third-Party Contractor
  3. As an ad-hoc task to a Cleaner (this will appear in the Cleaner App)

Add Maintenance Job for Staff/Handyman

  1. Click Maintenance from the Homhero side menu.
  2. Click + Add Job.



  3. Ensure you're on the Details tab.
  4. Status - Select In Progress (staff/handyman) from drop-down. 
    Note: All other status options are also tabs along the top of screen and jobs will move into the relevant tab once the status has been changed on a job.
  5. Priority - Choose the priority level for this job: Low, Medium, High, or Urgent. If no option is selected, it will default to Medium.
  6. Area - Select a property from the drop-down menu.
  7. Current Occupant - Automatically fills with either current guest details or 'unoccupied'.
  8. Next Occupant - Automatically fills with next guest details and the booking ID.
  9. Added By - Automatically fills in with your name once job is saved.
  10. Added Date - Defaults to today's date.
  11. Due Date - Add a Due Date and Time for the job to be completed.
  12. Date Finished - Available once the job has been completed and marked off by staff/handyman.
  13. Spend Limit - Add a limit to the job cost. 
  14. Show Spend Limit - Click toggle ON to display amount on the work order.
  15. Expected Cost - Add an expected cost for the job.
  16. Show Expected Cost - Click toggle ON to display amount on the work order.
  17. Handyman/Staff - Select assignee from the drop-down menu.
  18. Work Order Description - Add notes about the job for the Handyman.

    Note: The additional note tabs for Owner/Handyman/Contractor are available for the relevant individual to add notes on the job in line with the current status. Contractor notes will need to be manually updated by office staff.



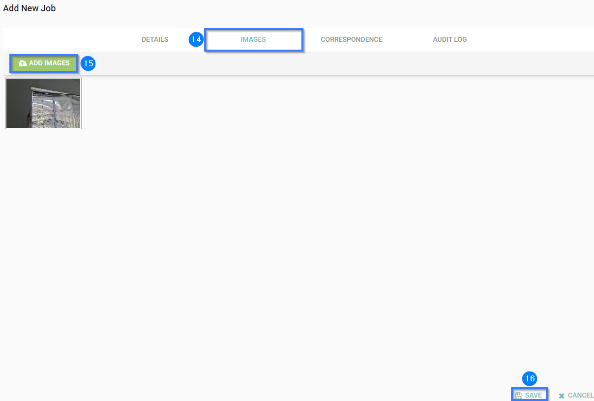
  19. Select the Images tab.
  20. Click the Add Images button and select image/s to upload.
  21. Click Save to create the job and work order.

Add Maintenance Job for Contractors

  1. Click Maintenance from the Homhero side menu.
  2. Click + Add Job.



  3. Ensure you're on the Details tab.
  4. Status - Select With Contractor from drop-down. 
    Note: All other status options are also tabs along the top of screen and jobs will move into the relevant tab once the status has been changed on a job.
  5. Priority - Choose the priority level for this job: Low, Medium, High, or Urgent. If no option is selected, it will default to Medium.
  6. Area - Select a Property from the drop-down menu.
  7. Current Occupant - Automatically fills with either current guest details or 'unoccupied'.
  8. Next Occupant - Automatically fills with next guest details and the booking ID.
  9. Added By - Automatically fills in with your name once job is saved.
  10. Added Date - Defaults to today's date.
  11. Due Date - Add a Due Date and Time for the job to be completed.
  12. Date Finished - Available once the job has been completed and marked off by staff on behalf of the contractor.
  13. Spend Limit - Add a limit to the job cost. 
  14. Show Spend Limit - Click toggle ON to display amount on the work order.
  15. Expected Cost - Add an expected cost for the job.
  16. Show Expected Cost - Click toggle ON to display amount on the work order.
  17. Contractor - Select assignee from the drop-down menu.
  18. Work Order Description - Add notes about the job for the Contractor.

    Note: The additional note tabs for Owner/Handyman/Contractor are available for the relevant individual to add notes on the job in line with the current status. Contractor notes will need to be manually updated by office staff.



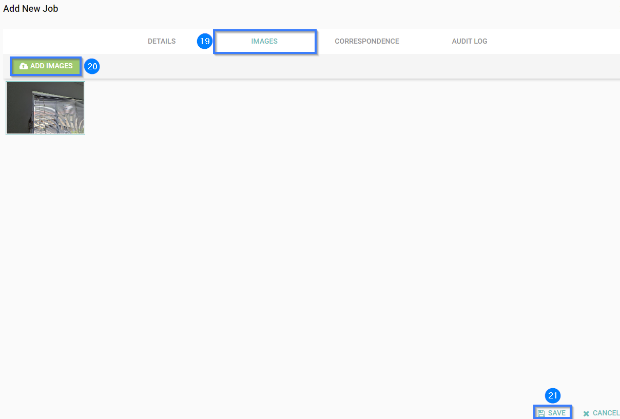
  19. Select the Images tab.
  20. Click the Add Images button and select the image/s to upload.
  21. Save to create the job and work order.

Add Tasks for Cleaner

  1. Click Maintenance from the Homhero side menu.
  2. Click + Add Job



  3. Ensure you're on the Details tab.
  4. Status - Select Pending from drop down. 
    Note: All other status options are tabs along the top of screen and jobs will move into the relevant tab once the status has been changed on a job.
  5. Area - Select a Property from the drop-down menu.
  6. Current Occupant - Automatically fills with either current guest details or 'unoccupied'.
  7. Next Occupant - Automatically fills with next guest details and the booking ID.
  8. Added By - Automatically fills in with your name once job is saved.
  9. Added Date - Defaults to today's date.
  10. Due Date - Add a Due Date and Time for the job to be completed.
  11. Date Finished - Available once the job has been completed and marked off by staff.
  12. Cleaner - Select a cleaner from the drop-down menu.
  13. Work Order Description - Add notes about the job for the cleaner.



    Note: The additional note tabs for Owner/Handyman/Contractor are available for the relevant individual to add notes on the job in line with the current status. Contractor notes will need to be manually updated by office staff.

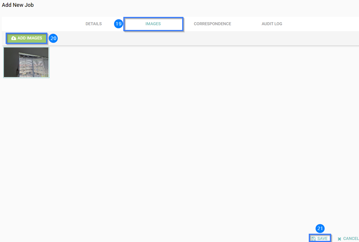
  14. Select the Images tab.
  15. Click the Add Images button and select the image/s to upload.
  16. Save to create the job and work order.

How to search for Maintenance Tasks
The Maintenance interface has been updated with a new UI and column-level filtering, allowing you to search and filter data directly within each column for faster and more efficient navigation. If you wish to search for a specific room or job, you can now type under the 'Job' heading, next to the ~ symbol. 



How to send a Work Order
Add a new maintenance job in Homhero and set it with the status In Progress (staff/handyman) or With Contractor.


After saving the job, a pop-up will appear asking, “Would you like to notify the assigned user?”
If you select Yes, the work order will be immediately sent to the assigned staff member, handyman, or contractor.



How to re-send a Work Order
Find the job already created under Homhero > Maintenance > In Progress Tab > Staff/Handyman or Contractor tabs. Open/edit through the green pencil the maintenance job and find the Correspondence Tab. There you will be able to resend the work order. (most recommended way to do, so you keep all in Homhero, which is better for your future reference).

Also, on the right side of the screen find the pdf icon of the particular maintenance job and and download into your computer. You can use the file attached then in an email message.